This website works better with JavaScript.
Home
Explore
Help
Sign In
WW1Series
/
UnityCACAO-HDRP17
Watch
1
Star
0
Fork
0
Code
Issues
Pull Requests
Projects
Releases
Wiki
Activity
You can not select more than 25 topics
Topics must start with a letter or number, can include dashes ('-') and can be up to 35 characters long.
38
Commits
1
Branch
0
Tags
525 MiB
C#
81.4%
HLSL
14.5%
GLSL
1.5%
ShaderLab
1.4%
C
1.3%
Branch:
master
master
Branches
Tags
${ item.name }
Create tag
${ searchTerm }
Create branch
${ searchTerm }
from 'master'
${ noResults }
UnityCACAO-HDRP17
/
com.unity.shadergraph
/
Documentation~
/
images
/
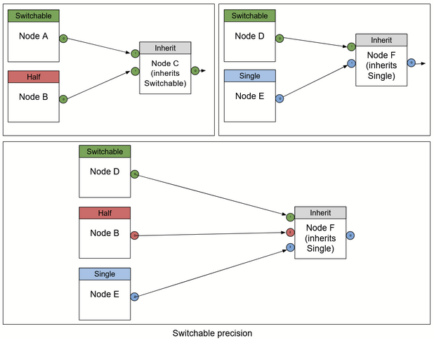
precisionmodes4.PNG
69 KiB (Stored with Git LFS)
Raw
Permalink
History