You can not select more than 25 topics
Topics must start with a letter or number, can include dashes ('-') and can be up to 35 characters long.
2.3 KiB
2.3 KiB
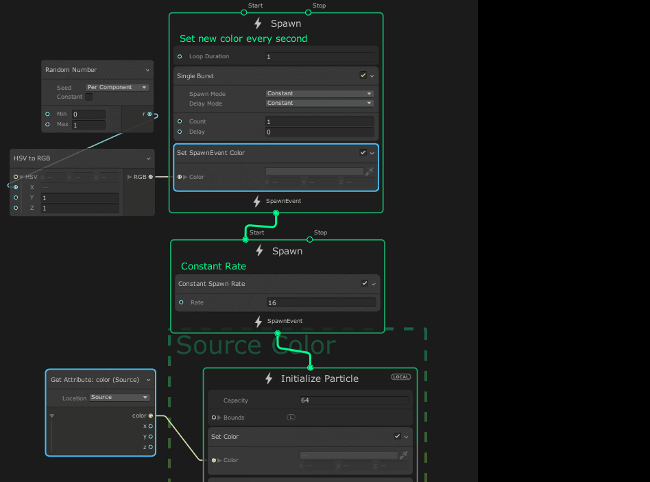
Set SpawnEvent <Attribute>
Menu Path: Spawn > Set SpawnEvent <Attribute>
The Set SpawnEvent Block modifies the content of attributes stored in the Context event attribute.
Block compatibility
This Block is compatible with the following Contexts:
Block settings
| Input | Type | Description |
|---|---|---|
| Attribute | Enum | (Inspector) Specifies the attribute to set the value for. |
| Random Mode | Enum | (Inspector) Determines whether and how the system randomises the value of the attribute. The options are: • Off: Does not calculate a random value for the attribute. Uses the value you provide in the input directly. • Per Component: Calculates a random value for each of the attribute's components. • Uniform: Calculates a single random value and uses it for all of the attribute's components. |
Block properties
| Input | Type | Description |
|---|---|---|
| <Attribute name> | Depends on the attribute | The value to set the attribute. This property only appears if you set Random Mode to Off. |
| Min | Depends on the attribute | The minimum value this Block can set the attribute to. This property only appears if you set Random Mode to Per Component or Uniform. |
| Max | Depends on the attribute | The maximum value this Block can set the attribute to. This property only appears if you set Random Mode to Per Component or Uniform. |
Remarks
The system automatically transfers event attributes between spawn events, however, to retrieve the spawn event in an Initialize Context, you have to use Inherit Source Attribute or the Get Attribute Operator with Location set to Source.
