You can not select more than 25 topics Topics must start with a letter or number, can include dashes ('-') and can be up to 35 characters long.
 
 
 
 
 

6.0 KiB

Subgraph

A Visual Effect Subgraph is an Asset that contains a part of a Visual Effect Graph that can be used in another Visual Effect Graph or Subgraph. Subgraphs appear as a single Node.

Subgraphs can be used in graphs as three main usages:

  • System Subgraph: One, or many Systems contained into one Graph.
  • Block Subgraph: A set of Blocks and Operators packaged together and used as a Block.
  • Operator Subgraph: A set of Operators packaged together and used as an Operator.

Subgraphs allow you to factorize commonly used sets of Nodes in a graph into reusable Assets and adds them to the Library.

System Subgraphs

System Subgraphs are Visual Effect Graphs that are nested inside other Visual Effect Graphs:

Visual Effect Graphs used as Subgraphs appear as a Context that presents:

  • Exposed Properties defined in the subgraph.
  • Events used in the subgraph.

Creating System Subgraphs

To create a System Subgraph:

  1. Create a Visual Effect Graph in the Project Window.
  2. Select one or many Systems in a Visual Effect Graph.
  3. Navigate to the the Right-Click context menu and select Convert to Subgraph.
  4. Save the Graph Asset in the Save File dialog.

Creating a subgraph using this method replaces all converted content with a System Subgraph Node.

Editing System Subgraphs

To edit a System Subgraph that is open in the Visual Effect Graph window:

  1. Double-click the Visual Effect Graph Asset in the Project view.
  2. Right-click the System Subgraph Context.
  3. Select Enter Subgraph in the context menu.

Using a System Subgraph in a Visual Effect Graph

To add a System Subgraph Node to your Graph, drag a Visual Effect Graph from your Project View to the Visual Effect Graph window.

Customizing System Subgraph Nodes

You can customize System Subgraph properties in the same way you customise Visual Effect Graph properties. You can also use Operators to create custom expressions in that extend the behavior of the systems contained in the subgraph.

You can send Events to the Workflow inputs of the System Subgraph Node using Event or Spawn Context.

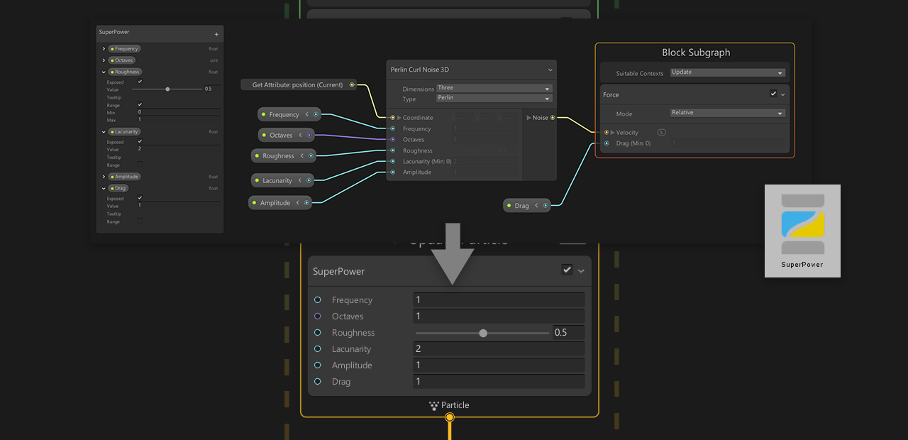
Block Subgraphs

Block Subgraphs are specific Subgraphs that only contain Operators and Blocks. You can use Block Subgraphs as Blocks inside another Visual Effect Graph or SubGraph.

Creating Block Subgraphs

To create a Block Subgraph:

  1. Create a Visual Effect Subgraph Block in the Project Window using Asset/Create/Visual Effects/Visual Effect Subgraph Block.
  2. Select one or more Blocks and optionally Operators in a Visual Effect Graph
  3. Navigate to the the Right-Click context menu and select Convert to Subgraph Block
  4. Save the Sub Graph Asset in the Save File Dialog.

When you create a subgraph using this method, Unity replaces all converted content with a Block Subgraph Node.

Editing Block Subgraphs

You can edit a Block Subgraph in one of the following ways:

  • Open a Block Subgraph in the Visual Effect Graph window.
  • Double click the Subgraph Asset in the Project view.
  • Right-click the subgraph Block and select Open Subgraph in the context menu.

You can add Blocks inside the non-removable Context named Block Subgraph.

  • All Blocks indside the Block Subgraph Context execute in order when used as a subgraph
  • You can customize the Context using the Suitable Contexts properties, which determines which Context types are compatible with the Block Subgraph

You can define the Menu Category the subgraph Block appears in the Blackboard

Using Block Subgraphs

To add a Block Subgraph Node to your Graph:

  • Drag a Visual Effect Subgraph Block Asset from your Project view to the Visual Effect Graph window, inside a Context's Block Area.

Or:

  • Use the Create Block Menu by typing the Block Subgraph Asset name.

Customizing Block Subgraphs

You can customize Block Subgraph properties in the same way as regular Block properties. You can also use Operators to create custom expressions in order to extend the behavior of the Block used as subgraph.

Operator Subgraphs

Operator Subgraphs are specific Subgraphs Assets that only contain Operators and that can be used as Operators inside another Visual Effect Graph or Sub Graph.

Creating Operator Subgraphs

To create an Operator Subgraph:

  1. Create a Visual Effect Subgraph Operator in the Project window directory Assets\Create\Visual Effects\Visual Effect Subgraph Operator.
  2. Select one or more Operators in a Visual Effect Graph.
  3. Right-click to open the context menu, and select Convert to Subgraph Operator.
  4. Save the Sub Graph Asset in the Save File Dialog.

When you create a subgraph using this method, Unity replaces all converted content with an Operator Subgraph Node.

Editing Operator Subgraphs

To edit an Operator Subgraph by opening it in the Visual Effect Graph window:

  • Double-click the Subgraph Asset in the Project view.

Or:

  • Right-click the subgraph Operator to open the context menu, and select Open Subgraph.

You can set up Input and Output Properties for the Operator in the Blackboard:

  • To create Input Properties, add new Properties and enable their Exposed flag.
  • To create Output Properties, add new Properties, and move them to the Output Category.

Use the Blackboard to define the Menu Category that the subgraph Operator appears in.

Using Operator Subgraphs

To add an Operator Subgraph Node to your Graph:

  • Drag a Visual Effect Subgraph Operator Asset from your Project view to the Visual Effect Graph workspace.

Or:

  • Right-click in the workspace, select Create Node from the menu, go to Subgraph category, and pick your preferred subgraph operator.

Customizing Operator Subgraphs

You can customize Operator Subgraph properties in the same way as regular Block properties. You can also use Operators to create custom expressions in order to extend the behavior of the Block used as subgraph.